Key-Takeaways dieser DeFi News:
- Die strategische Neuausrichtung der Base Chain stellt das Einnahmenmodell hinter dem OP Coin auf den Prüfstand.
- Base war bislang größter ökonomischer Treiber der Superchain und dominanter Beitragszahler im Optimism-Ökosystem.
- Neue Initiativen sollen Abwanderung kompensieren, doch die strukturelle Abhängigkeit vom Base-Volumen bleibt ein Risikofaktor.
Der OP Coin steht im Zentrum einer der bedeutendsten DeFi News der Woche. Die Base Chain, das von Coinbase inkubierte Layer-2-Netzwerk auf Ethereum, prüft eine strategische Neuausrichtung, die ihre Rolle innerhalb der Superchain grundlegend verändern könnte. Was auf den ersten Blick wie eine technische Weiterentwicklung wirkt, berührt in Wahrheit das ökonomische Fundament von Optimism.
Base war nicht nur ein Teilnehmer des Superchain-Verbunds, sondern dessen wirtschaftlicher Motor. Sollte sich die Wertschöpfung künftig stärker entkoppeln, verändert das die Einnahmenarchitektur, die letztlich auch den OP Coin stützt. Für Kapitalmarktteilnehmer entsteht damit eine neue Bewertungsdimension, die über kurzfristige Kursschwankungen hinausgeht.
Base Chain plant eigenen Stack und reduziert Abhängigkeiten
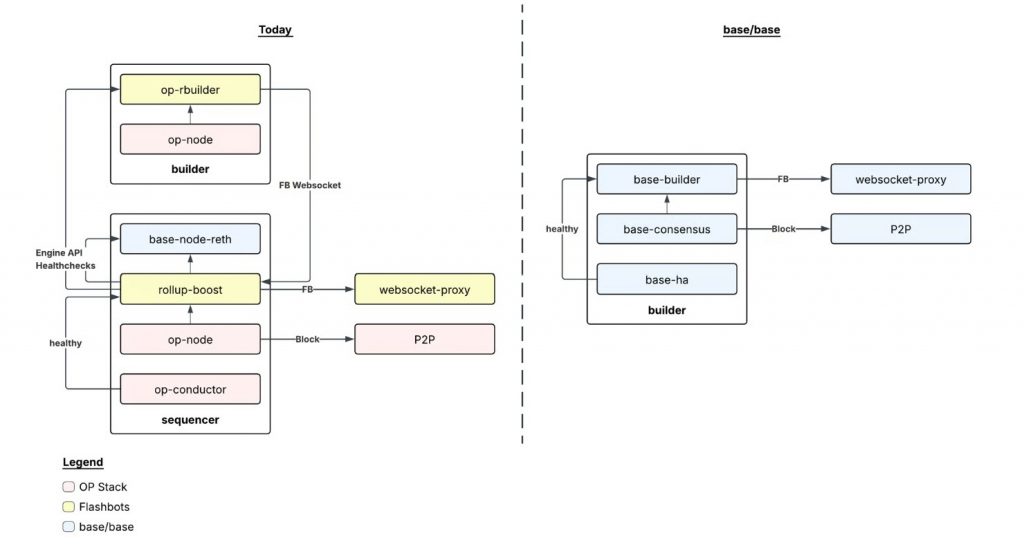
Die Base Chain hat in einem offiziellen Entwickler-Update angekündigt, künftig auf einen eigenen, vereinheitlichten Technologie-Stack zu setzen. Ziel ist es, sämtliche Komponenten in einer konsolidierten Codebasis zu bündeln, Entwicklungsprozesse zu beschleunigen und Abhängigkeiten von externen Repositories zu reduzieren.
Bislang basiert Base technisch auf dem OP Stack von Optimism und ist damit integraler Bestandteil der Superchain-Architektur. Diese Architektur erlaubt es mehreren Layer-2-Netzwerken, auf einer gemeinsamen technologischen Grundlage zu operieren und Synergien bei Sicherheit, Infrastruktur und Governance zu nutzen.
Mit dem geplanten Schritt will Base mehr Kontrolle über Release-Zyklen, Upgrades und technische Roadmaps gewinnen. Der Übergang soll schrittweise erfolgen, Node-Betreiber müssen perspektivisch auf neue Client-Software migrieren. Zwar betont Base weiterhin die Offenheit des Systems und die Kompatibilität zu Ethereum, doch die stärkere Eigenständigkeit markiert eine strategische Verschiebung.
Für das DeFi-Ökosystem bedeutet das vor allem eines: Die bisher enge technische Verzahnung mit Optimism wird gelockert. Ob dies lediglich eine organisatorische Optimierung oder der Beginn einer strukturellen Entkopplung ist, bleibt die entscheidende Frage.
Superchain, Optimism und OP Coin: Ein Modell auf dem Prüfstand
Um die Tragweite dieser Entscheidung zu verstehen, lohnt der Blick auf die Funktionsweise der Superchain. Optimism verfolgt das Ziel, mehrere Layer-2-Blockchains unter einem gemeinsamen Rahmenwerk zu vereinen. Diese Chains nutzen den OP Stack und beteiligen sich an einem ökonomischen Modell, bei dem ein Teil der generierten Einnahmen in kollektive Strukturen fließt.
Base war innerhalb dieses Konstrukts der dominierende Akteur. Aufgrund ihres hohen Transaktionsvolumens und ihrer starken Nutzung im DeFi-Bereich generierte sie den Großteil der Superchain-Einnahmen. Schätzungen zufolge entfiel ein überwiegender Anteil der Erlöse auf Base.
Für den OP Coin ist diese Struktur zentral. Der Token repräsentiert nicht nur Governance-Rechte, sondern ist eng mit der langfristigen Wertentwicklung des gesamten Optimism-Ökosystems verknüpft. Je größer das aggregierte Volumen innerhalb der Superchain, desto stabiler erscheint die ökonomische Grundlage des Tokens.
Die mögliche stärkere Eigenständigkeit der Base Chain wirft daher Fragen auf. Sollte sich das Einnahmenmodell verändern oder die Beitragsstruktur neu justiert werden, reduziert sich potenziell der ökonomische Hebel, der den OP Coin bislang getragen hat. Entsprechend sensibel reagierte der Markt auf die Meldung, was die strukturelle Bedeutung der Nachricht unterstreicht.
Gleichzeitig intensiviert Optimism seine Bemühungen, neue Chains für die Superchain zu gewinnen und bestehende Partnerschaften zu vertiefen. Ziel ist es, die Abhängigkeit von einem einzelnen Netzwerk zu reduzieren und die Einnahmenbasis breiter aufzustellen. Ob diese Diversifizierungsstrategie kurzfristig greift, hängt maßgeblich davon ab, wie schnell neue Volumina aufgebaut werden können.
Im Kontext aktueller DeFi News zeigt sich damit ein klassisches Plattformrisiko: Netzwerkeffekte schaffen enorme Skalierungsvorteile, erhöhen aber zugleich die Verwundbarkeit gegenüber strategischen Entscheidungen einzelner Großakteure.
Strategische Implikationen für die Bewertung der OP Coin
Für Halter der OP Coin verschiebt sich der Bewertungsrahmen. Bislang war die Expansion der Superchain ein zentrales Wachstumsnarrativ. Die enge Kooperation mit der Base Chain galt als Stabilitätsanker und Wachstumstreiber zugleich.
Die aktuelle Entwicklung zwingt Marktteilnehmer nun, differenzierter zu analysieren. Entscheidend wird sein, ob Base trotz technischer Eigenständigkeit ökonomisch eng eingebunden bleibt oder ob sich mittelfristig eine stärkere Fragmentierung des Layer-2-Marktes abzeichnet.

💡Lies diesbezüglich: Vitalik stellt Layer-2 infrage – Warum der Mainnet-Start von MegaETH genau jetzt relevant wird
Vitalik stellt die Zukunft klassischer Layer-2s infrage. Gleichzeitig geht MegaETH mit einem völlig anderen Ansatz live.
Sollte es Optimism gelingen, weitere volumenstarke Chains unter das Superchain-Dach zu holen, könnte die strukturelle Schwäche kompensiert werden. Gelingt dies nicht, würde die Abhängigkeit vom bisherigen Hauptakteur rückblickend als Klumpenrisiko erscheinen.
Die kommenden Monate dürften daher nicht nur technologisch, sondern vor allem ökonomisch richtungsweisend für den OP Coin sein.
Wer verstehen will, wie sich zusätzliche makroökonomische Faktoren auf Ethereum und den gesamten Layer-2-Sektor auswirken, sollte den nächsten Beitrag aufmerksam lesen. Dort wird analysiert, wie institutionelle Kapitalbewegungen und strategische Portfolioentscheidungen großer Investoren den Markt weiter unter Druck setzen könnten. Gerade im Zusammenspiel mit strukturellen Veränderungen wie bei Base entsteht daraus ein umfassenderes Bild der aktuellen Marktdynamik.

💡Lies auch diese Ethereum News: Ethereum Kurs unter Druck: Peter Thiel wählt vollständigen institutionellen Ausstieg aus ETH
Ethereum News der Gegensätze: Peter Thiel stößt sein ETH-Exposure ab, während BitMine weiter kauft. Was sagt das über ETH aus?
Und damit du spannende Updates wie diese DeFi News künftig nicht mehr verpasst, tritt am besten direkt unserem kostenlosen Telegram-Channel bei – dort bekommst du die wichtigsten Entwicklungen sofort aufs Smartphone.
📲 Direkt auf dein Smartphone: Lass dich über unseren Telegram-Channel automatisch über alle Neuigkeiten am Markt informieren. Tritt jetzt bei!




